1 godzinę temu -
[center]![[Obrazek: ebfc3d263641a54204c763c2771f874c.avif]](https://i126.fastpic.org/big/2025/1217/4c/ebfc3d263641a54204c763c2771f874c.avif)
Ks Db Merge Tools For Mysql 1.24.1
File Size: 16.6 MB [/center]
Aiming to provide a quick and simple means of keeping two databases in sync, KS DB Merge Tools for MySQL allows you to compare MySQL or Maria DB databases and merge changes that occur at schema and data level. The application can reveal changes, summaries and highlight differences, while also providing options for executing SQL queries and viewing their results.
The first step you need to take after installing the application is connecting to the target databases. KS DB Merge Tools for MySQL features support for SSH and prompts you to enter the server's name and the login credentials for both databases. Passwords can be saved to make things easier the next time you login and both connections can be tested before saving the settings.
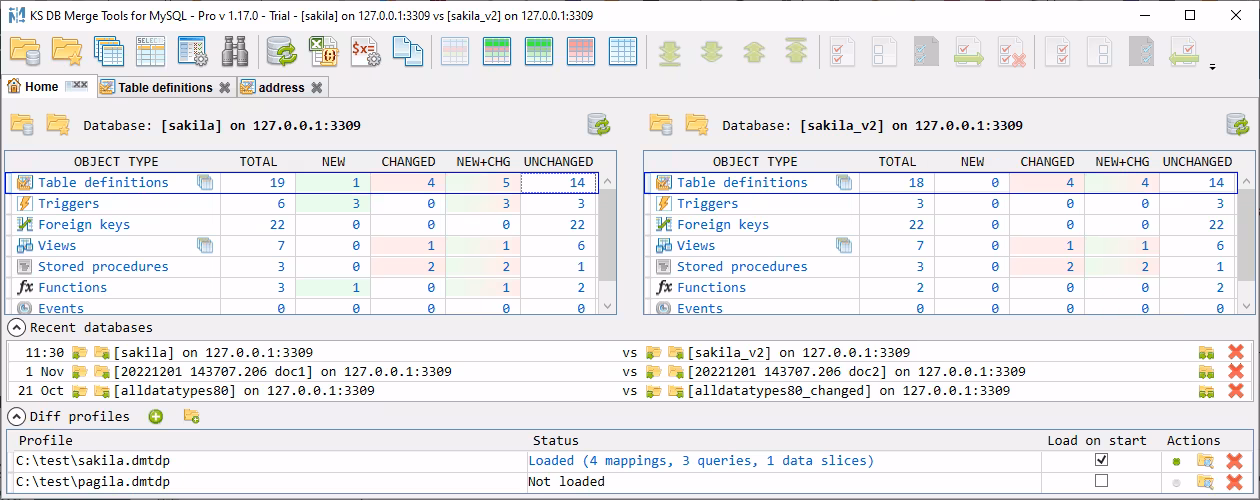
Once the connection is established, KS DB Merge Tools for MySQL starts reading table definitions, indexes, views, columns and stored procedures, displaying them all in the double-sided interface. At this point, you can explore the database definitions, foreign keys, views, procedures and functions.
KS DB Merge Tools for MySQL can reveal the differences between the two databases, allowing you to quickly merge new tables. A summary of all the differences can be easily explored and filters can be applied to only show tables and views with changed data.
This application can be used to compare views as well, revealing modified and new records in the database. SQL queries can be executed to compare databases with or without key and data column mapping.
KS DB Merge Tools for MySQL can help you compare schema and data in two MySQL or MariaDB databases, also providing filtering and change merge capabilities. Not just that you can compare the two databases, but you can also merge changes and keep the two databases in sync at all times.
![[Obrazek: ebfc3d263641a54204c763c2771f874c.avif]](https://i126.fastpic.org/big/2025/1217/4c/ebfc3d263641a54204c763c2771f874c.avif)
Ks Db Merge Tools For Mysql 1.24.1
File Size: 16.6 MB [/center]
Aiming to provide a quick and simple means of keeping two databases in sync, KS DB Merge Tools for MySQL allows you to compare MySQL or Maria DB databases and merge changes that occur at schema and data level. The application can reveal changes, summaries and highlight differences, while also providing options for executing SQL queries and viewing their results.
The first step you need to take after installing the application is connecting to the target databases. KS DB Merge Tools for MySQL features support for SSH and prompts you to enter the server's name and the login credentials for both databases. Passwords can be saved to make things easier the next time you login and both connections can be tested before saving the settings.
Once the connection is established, KS DB Merge Tools for MySQL starts reading table definitions, indexes, views, columns and stored procedures, displaying them all in the double-sided interface. At this point, you can explore the database definitions, foreign keys, views, procedures and functions.
KS DB Merge Tools for MySQL can reveal the differences between the two databases, allowing you to quickly merge new tables. A summary of all the differences can be easily explored and filters can be applied to only show tables and views with changed data.
This application can be used to compare views as well, revealing modified and new records in the database. SQL queries can be executed to compare databases with or without key and data column mapping.
KS DB Merge Tools for MySQL can help you compare schema and data in two MySQL or MariaDB databases, also providing filtering and change merge capabilities. Not just that you can compare the two databases, but you can also merge changes and keep the two databases in sync at all times.
Cytat:https://rapidgator.net/file/2139f3979368....1.7z.html
https://upzur.com/8qxwmf3syy4g/KS_DB_Mer....1.7z.html

